![]()
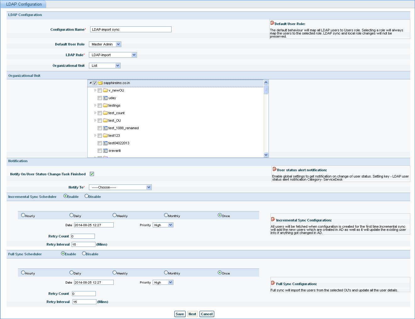
After the LDAP rule is configured, you need to configure the LDAP server synchronization parameters. This includes the Organization Units (OU) from which the users need to be imported, the schedules for running the LDAP rule and whether to perform a full synchronization (full import) or an incremental synchronization (only changes).
Click on 'LDAP Configuration'. The screen provides an option to add and delete configurations, and do a full or incremental sync.

Click Add to configure the LDAP server synchronization.

LDAP Configuration
|
Note:For every domain controller, there can be only one rule. But there can be many configurations for the same LDAP rule.

|
Select one or more configurations and click on 'Delete' to delete the configuration.
Click 'Incremental Sync' to perform an ‘On Demand’ operation when the list of users changes or in case of any modifications to the existing lists.
Click 'Full Sync' to perform an ‘On Demand’ operation when the complete list of users needs to be imported.